eFlore v1.1

Vous êtes ici : Accueil > Nomenclature

Module Nomenclature

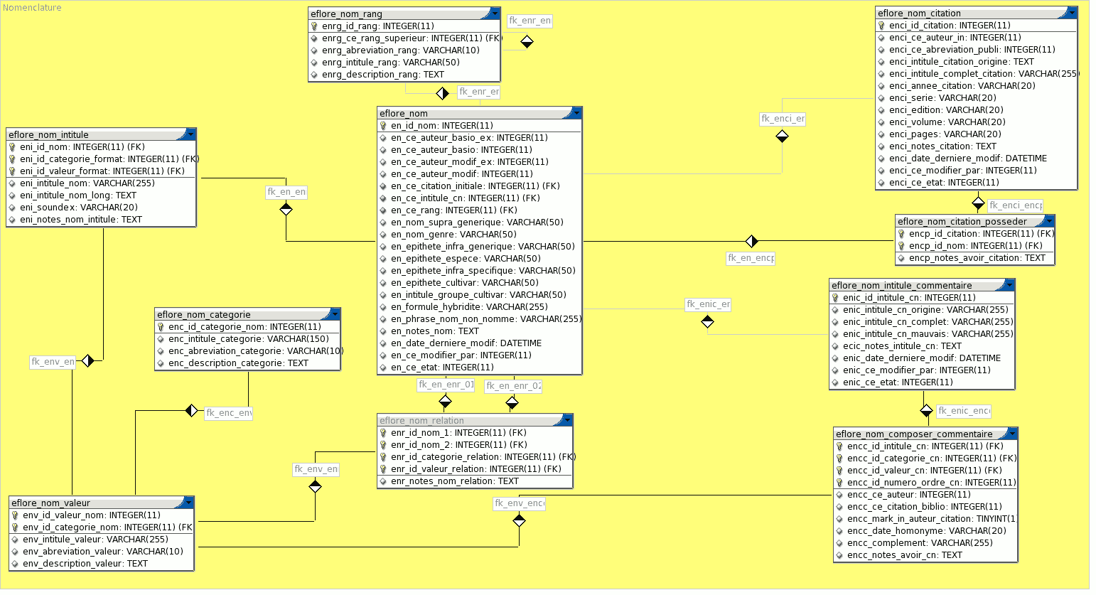
Miniature du modèle du module Nomenclature

Description générale

Module de gestion des noms et de la nomenclature.

Révision : 1.4

Liste des tables

  1. eflore_nom : Table contenant tous les noms scientifiques.
    C'est une liste des noms latins que l'on pourrait comparer à un dictionnaire.
  2. eflore_nom_categorie : Table contenant les différentes catégories des valeurs de noms latins.
  3. eflore_nom_citation : Table contenant les citations.
  4. eflore_nom_citation_posseder : Table liant les noms latins aux citations biblio les contenant.
  5. eflore_nom_composer_commentaire : Table liant les commentaires nomenclaturaux à un intitulé de commentaires nomenclaturaux complet.
  6. eflore_nom_intitule : Table contenant les différents intitulés de noms latins.
  7. eflore_nom_intitule_commentaire : Table contenant les intitulés de commentaires nomenclaturaux.
  8. eflore_nom_rang : Table contenant la liste des rangs de nom latin.
  9. eflore_nom_relation : Table liant deux noms latins entre eux en leur affectant un type de relation.
  10. eflore_nom_valeur : Table contenant la liste des différentes valeurs d'un nom latin.

Dépot CVS

Voir la page concernant ce module sur le dépot CVS : eflore_nomenclature.xml

Commentaires

N'hésitez pas à  laisser sur le wiki vos suggestions, réactions... concernant ce module : discussion sur le module Nomenclature .

Documentation générée le 14 octobre 2004 16:28:21

©Tela Botanica / 2000-2004 - Le réseau des Botanistes Francophones